Bài viết gần đây
-
-
Không Chỉ Là Code: Lập Trình Dạy Con Tư Duy Như Thế Nào?
Tháng 1 10, 2026 -
Biến “Nghiện Game” Thành Đam Mê Sáng Tạo: Tại Sao Không?
Tháng 1 9, 2026
| Giao Dịch Định Lượng Là Gì
Được viết bởi thanhdt vào ngày 09/12/2025 lúc 18:34 | 53 lượt xem
Giao Dịch Định Lượng Là Gì? Kiến Trúc Tổng Quan Của Một Hệ Thống Quant Trading Hiện Đại



Giao dịch định lượng (Quantitative Trading – Quant Trading) đang trở thành xu hướng chủ đạo trong các quỹ đầu tư, ngân hàng, prop firm và cộng đồng trader chuyên nghiệp.
Thay vì giao dịch dựa trên cảm xúc, trực giác hay tin tức, giao dịch định lượng dựa vào:
- Dữ liệu
- Thống kê
- Mô hình toán học
- Thuật toán
- Tự động hóa (Auto Trading)
Bài viết này giúp bạn hiểu tư duy nền tảng để bước vào thế giới giao dịch định lượng và xây bot auto trading theo chuẩn của các quỹ lớn.
1. Giao dịch định lượng là gì?
Giao dịch định lượng là phương pháp:
Dùng dữ liệu + công thức + thuật toán để ra quyết định giao dịch một cách khách quan và tự động.
Không cảm xúc.
Không chủ quan.
Không phán đoán theo cảm tính.
Tư duy định lượng (Quant Mindset) thay thế toàn bộ phần “con người” bằng:
- Dữ liệu lịch sử
- Thống kê
- Backtest
- Rủi ro (Risk Management)
- Thuật toán tối ưu (optimizer)



2. Khác biệt giữa Discretionary Trading và Quant Trading
| Tiêu chí | Discretionary | Quant Trading |
|---|---|---|
| Cách ra quyết định | Dựa vào mắt, kinh nghiệm, cảm xúc | Dựa vào dữ liệu & thuật toán |
| Tính ổn định | Thấp (emotion ảnh hưởng) | Cao, nhất quán |
| Khả năng mở rộng | Giới hạn bởi con người | Không giới hạn (bot chạy 24/7) |
| Tốc độ | Chậm | Nhanh (microsecond → millisecond) |
| Độ tin cậy | Rủi ro cao | Có kiểm chứng bằng backtest |
Kết luận: Nếu bạn muốn giao dịch chuyên nghiệp, định lượng là con đường bắt buộc.
3. Các thành phần của một hệ thống Quant Trading hiện đại
Hầu hết quỹ lớn đều xây hệ thống quant theo 5 tầng chính:


(1) Data Layer – Tầng dữ liệu
Thu thập & làm sạch dữ liệu:
- Dữ liệu giá (OHLCV)
- Ticks
- Orderbook
- Volume
- Funding
- Open Interest
- Sentiment
- On-chain (Crypto)
- Tín hiệu tự tạo
(2) Signal Layer – Tạo tín hiệu
Tín hiệu có thể được tạo từ:
- Indicator (RSI, EMA, MACD, Bollinger…)
- Price Action / SMC / Volume
- Mô hình thống kê
- Mô hình AI/ML
- Kết hợp nhiều nguồn dữ liệu
(3) Execution Layer – Đặt lệnh tự động
Phần này xử lý:
- Mở lệnh
- Đóng lệnh
- Quản lý vị thế
- Tối ưu slippage
- Tính toán khối lượng lệnh (position sizing)
(4) Risk Engine – Quản lý rủi ro
Quan trọng hơn cả chiến lược:
- TP/SL
- Max Loss per trade
- Max Daily DD
- Max Position Size
- Kiểm soát spam lệnh
- Chống lỗi API
- Dừng bot khi vượt ngưỡng rủi ro
(5) Monitoring Layer – Giám sát & cảnh báo
Hệ thống giám sát tình trạng bot:
- Log
- Dashboard web
- Cảnh báo qua Telegram / Zalo / Email
- Trạng thái tài khoản
- Tình trạng lệnh
- Health-check API
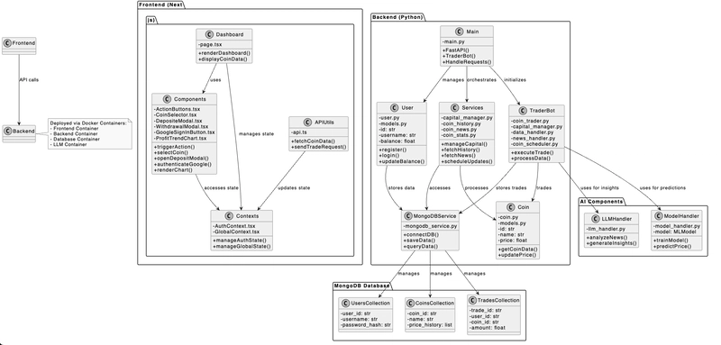
4. Sơ đồ kiến trúc chuẩn của một hệ thống giao dịch định lượng

Một kiến trúc cơ bản:
[ Data Source ]
↓
[ Data Engine ] → Clean → Normalize → Store (DB)
↓
[ Strategy Engine ] → Generate Signals
↓
[ Risk Engine ] → Check limits → Validate signals
↓
[ Execution Engine ] → Place Orders (Binance/Bitget/MT5)
↓
[ Monitoring ] → Logs → Dashboard → Alerts
Hệ thống này có thể viết bằng:
- Python (Pandas, Numpy, Scikit-learn, ccxt, FastAPI)
- FastAPI làm backend cho bot
- PostgreSQL / MongoDB lưu lịch sử
- Redis Queue quản lý tín hiệu
5. Vì sao giao dịch định lượng vượt trội hơn bot tự phát triển kiểu thủ công?
(1) Có logic – có quy tắc – có kiểm chứng
Mọi tín hiệu phải được:
- Tạo từ quy tắc rõ ràng
- Kiểm chứng bằng backtest
- Tối ưu bằng thuật toán
- Kiểm soát rủi ro cực chặt
(2) Bot chạy 24/7 – không bị cảm xúc
- Không FOMO
- Không sợ hãi
- Không đu đỉnh – bắt đáy cảm tính
- Không revenge trade
(3) Tăng tốc độ xử lý gấp 100–1000 lần con người
Execution tự động chỉ mất 1–10 ms, nhanh hơn mọi trader thủ công.
(4) Có thể chạy đa chiến lược
- Trend
- Mean Reversion
- Breakout
- Arbitrage
- Market Making
- ML/AI Prediction
(5) Kiểm soát rủi ro tốt hơn
Backend luôn đảm bảo:
- Không vượt drawdown
- Không mở quá nhiều lệnh
- Không giao dịch khi market nhiễu
- Không mở ngược vị thế sai
6. Các mô hình chiến lược định lượng phổ biến


4
1. Trend Following – Theo xu hướng
Ví dụ: Turtle Trading, EMA cross
2. Mean Reversion – Giá quay về trung bình
Ví dụ: RSI, Bollinger Band
3. Breakout – Phá vỡ
Ví dụ: Volume + breakout vùng tích lũy
4. Statistical Arbitrage – Chênh lệch thống kê
Ví dụ: Pair trading
5. AI/ML Trading
- Random Forest
- XGBoost
- LSTM
- Transformer
7. Một chiến lược định lượng cơ bản cần những gì?
| Thành phần | Vai trò |
|---|---|
| Quy tắc vào lệnh | Xác định điểm vào |
| Quy tắc thoát lệnh | TP – SL – trailing |
| Risk Engine | Kiểm soát rủi ro |
| Position Sizing | Tính khối lượng lệnh |
| Execution | Đặt lệnh tốc độ cao |
| Backtest | Kiểm chứng hiệu quả |
| Monitoring | Giám sát bot |
8. Kiến trúc công nghệ cho hệ thống Quant Trading (Python + FastAPI)



Backend: FastAPI
- Nhận tín hiệu
- Quản lý lệnh
- Kiểm tra risk
- Đồng bộ tài khoản
- Dashboard API
Execution: ccxt / MT5
- Đặt lệnh
- Kiểm tra vị thế
- Lấy dữ liệu giá
Database
- PostgreSQL/MongoDB
- Lưu lịch sử, log, kết quả backtest
Queue System
- Redis
- RabbitMQ
Monitoring
- Grafana
- Prometheus
- Telegram Alert
9. Tương lai của Quant Trading & AI Trading
Trong giai đoạn 2024–2030:
- 70%+ giao dịch Crypto & Forex sẽ là máy giao dịch với máy
- AI sẽ tham gia vào khâu dự đoán, tối ưu và kiểm soát rủi ro
- Bot Auto Trading sẽ chuyển sang:
- Multi-strategy
- AI-driven
- High-frequency (HFT)
- Decentralized trading (DeFi bots)
→ Đây là thời điểm vàng để học Quant & Auto Trading.
10. Kết luận
Giao dịch định lượng không chỉ là viết bot.
Nó là:
- Tư duy hệ thống
- Quy trình chuẩn
- Phân tích dữ liệu
- Kiểm soát rủi ro
- Tự động hóa toàn bộ chiến lược
Nếu muốn giao dịch nghiêm túc, bạn cần tiếp cận theo mô hình:
Data → Signal → Backtest → Execution → Risk → Monitoring
Đây chính là kiến trúc mà mọi quỹ lớn trên thế giới đang sử dụng.